5分钟阅读
一键贴纸工作流:创意与个性化的融合

在这个数字化时代,个性化的创意表达已经成为一种趋势。今天,我要向大家介绍一个我精心整合的贴纸工作流,它不仅简化了创意过程,还让个性化贴纸的制作变得前所未有地简单和有趣。
一、工作流概述
这个工作流能够让用户通过输入一张图片,快速生成八张带有随机不同表情和动作的贴纸。听起来是不是很酷?让我们深入了解一下。
石原里美
看看我们的日本女神石原里美:
输入图:

输出图

佟丽娅
再请出我们的中国国民女神佟丽娅。
原图

输出图

互联网大佬
当然还有互联网大佬们。
原图
原图我就不放了,大家都熟悉的哈~
输出图

二、核心功能解析
尽管工作流的步骤看起来有些复杂,但其实它的核心功能相当集中。
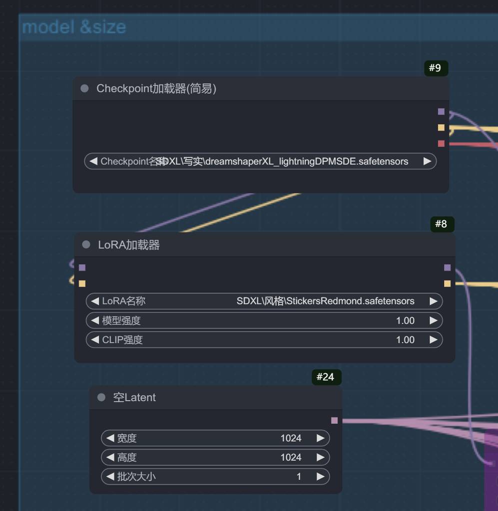
1. 模型加载
- 大模型和LoRA模型:这是我们工作流的基础,用于提供强大的图像分析能力。

2. 性别鉴定
- 利用大语言模型对输入图片进行性别鉴定,为后续的表情和动作匹配提供依据。

3. 表情和动作生成
- 通过语言模型生成64个表情和动作,然后通过随机选择节点为每张图片分配一个独特的表情或动作。


4. 采样与关键点输出
- 进行第一次采样,输出关键点(kps),供instandid使用。

5. Instandid核心处理
- Instandid是工作流的核心,负责根据关键点和提示词生成个性化贴纸。

6. 图片处理
- 经过第二次采样,对图片进行裁剪、加边框,并指定背景颜色处理。

7. 分辨率和位置计算
- 为了拼合居中,对背景和图片进行分辨率和位置的计算。

三、后期处理与输出
- 将生成的八张贴纸进行拼合,打上标题和作者名称,完成整个工作流。

四、技术细节
- 模型名称:详见截图。
- 随机选择节点:用于为每张图片随机分配表情或动作。
- 背景颜色控制:通过一系列节点进行背景颜色的设置。
五、结语
这个工作流不仅展示了技术的力量,更激发了创意的无限可能。如果你从中获得启发,别忘了点赞、评论和分享,让更多的人加入到个性化创意的行列中来。
话题关键字:
- #贴纸工作流
- #个性化创意
- #数字艺术创作
- #Instandid核心处理
- #技术与艺术融合
好了,今天的介绍就到这里,有什么疑问或者问题,可以留言交流哦~ 关注我公众号(设计小站):sjxz00,获取更多AI辅助设计和设计灵感趋势。