5分钟阅读
完成进化!ComfyUIAnyline正式发布

前言
前段时间,相信大家都知道MistoLine 的发布了,核心的意义在于:一种比canny和其他线条控制方法更加准确、细致的线条controlnet控制。看看官方的对比图就知道了:

网上有太多关于MistoLine的介绍了,设计小站也没有第一时间跟大家同步这个信息,因为,我认为应用在工作流上,还缺预处理器这里。

就在刚刚,作者发布了ComfyUI-Anyline,终于完成进化了!

应用场景
适合用于之前Canny等线条控制的一切应用场景,包括但不限于:
- 绘画领域。线稿生成特定风格的色彩图
- 建筑领域。线稿、草模生成渲染效果图
- 产品设计领域。线稿、草模生成产品渲染效果图
- 营销设计。产品图生成场景图。这是工作流的部分,可以替代Canny部分。可以看我之前文章:# 【AI辅助设计】AI出效果图优化版流程
- 视频/图片风格转绘。将视频或图片转绘为其他风格
Anyline介绍
这是官方的介绍,设计小站稍作整理。
Anyline: 快速、精确、详细的线条检测预处理器

Anyline 是一个 ControlNet 线条预处理器,能够从大多数图像中准确地提取对象边缘、图像细节和文本内容。用户可以输入任何类型的图像,快速获得线条清晰、细节保留充分、文字高保真的线稿,这些线稿随后用作 Stable Diffusion 中的条件生成输入。
技术细节
Anyline 使用的模型和算法基于 “Tiny and Efficient Model for the Edge Detection Generalization (TEED)” 论文(arXiv:2308.06468)中的创新努力。TEED 预设在 ComfyUI 中也源自这项工作,标志着它是一个强大的视觉算法(TEED 目前是最先进的)。更多细节,请参考论文。

与其他线条提取预处理器的比较
Anyline 使用 1280px 的处理分辨率,因此比较也是在这一分辨率下进行的。与其他常用的线条预处理器相比,Anyline 在轮廓精度、对象细节、材质纹理和字体识别(特别是在大型场景中)方面具有显著优势。它还在减少大多数场景中的噪声方面表现更好,从而在生成过程中实现更干净的图像处理和更少的不准确之处。

效果概览
Anyline 与 Mistoline ControlNet 模型结合,形成了一个完整的 SDXL 工作流程,最大限度地实现了精确控制并利用了 SDXL 模型的生成能力。Anyline 也可以在 SD1.5 工作流程中与 SD1.5 的 ControlNet 一起使用,尽管它在 SDXL 工作流程中的 Anyline+MistoLine 设置中通常表现更好。

注意:最终结果高度依赖于所使用的基础模型。请根据需要选择合适的基础模型。
安装
要将 Anyline 作为 ComfyUI 插件使用,您需要先安装 comfyui_controlnet_aux!您可以按照这里的说明进行操作:https://github.com/Fannovel16/comfyui_controlnet_aux?tab=readme-ov-file#installation
安装完 comfyui_controlnet_aux 后,请按照以下步骤操作:
- 打开您的 IDE 和 ComfyUI 命令行,确保 Python 环境匹配。
- 导航到自定义节点目录:
cd custom_nodes - 克隆存储库,或手动下载此存储库并放入 ComfyUI/custom_nodes 目录:
git clone https://github.com/TheMistoAI/ComfyUI-Anyline.git - 导航到克隆的目录:
cd ComfyUI-Anyline - 安装依赖项:
首次使用时,模型将自动下载。如果失败,请手动从 HuggingFace Repo 下载,并把 .pth 文件放置在指定目录。pip install -r requirements.txt
实测效果
搭建测试工作流
我们直接跟Canny做对比,使用相同的模型和提示词,最终输出对比图。 我们做两个对比,一个是对比Canny,分别的出图质量,一个是使用Anyline在不同contorlnet权重和降噪下,出图效果对比。
跟Canny对比
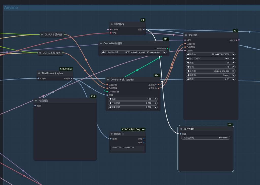
工作流如下:
公共参数

Anyline

Canny

对比输出

测试对比结果
科幻人物

风景

工业产品

动漫IP

艺术绘画

写实人像摄影

建筑类

测试结果看,Anyline是全面超越了Canny,大家可以放心冲了!!
Anyline不同参数对比
搭建工作流
使用效率节点,快速搭建XY对比图:


对比结果
我们输入一张原图。

如下图,我们得到最佳的参数组合是:

降噪0.9附近,controlnet强度在1,这套参数组合,可以很好还原人物特征,同时保留一定的自由度。

好了,关于的分享介绍就到这里,有什么疑问或者问题,可以留言交流哦~ 关注我公众号(设计小站):sjxz00,获取更多AI辅助设计和设计灵感趋势。