5分钟阅读
我愿称之为中文理解的天花板Kolors模型

最近,我对快手团队开发的文生图模型进行了一番测试,结果令人惊叹。这款模型在中文理解方面的表现,我愿称之为“天花板”。只需输入中文古诗,它便能生成充满诗情画意的画面。让我们一起来欣赏这些美妙的创作。
视频版
文字版
古诗与画面的完美结合
- “疏影横斜水清浅,暗香浮动月黄昏。”

- “竹影扫阶尘不动,月轮穿沼水无痕。”

- “一往情深深几许?深山夕照深秋雨。”

- “浮生只合尊前老,雪满长安道。”

这些诗句不仅在文字上给人以美的享受,更在文生图模型的诠释下,转化为一幅幅动人心魄的画面。
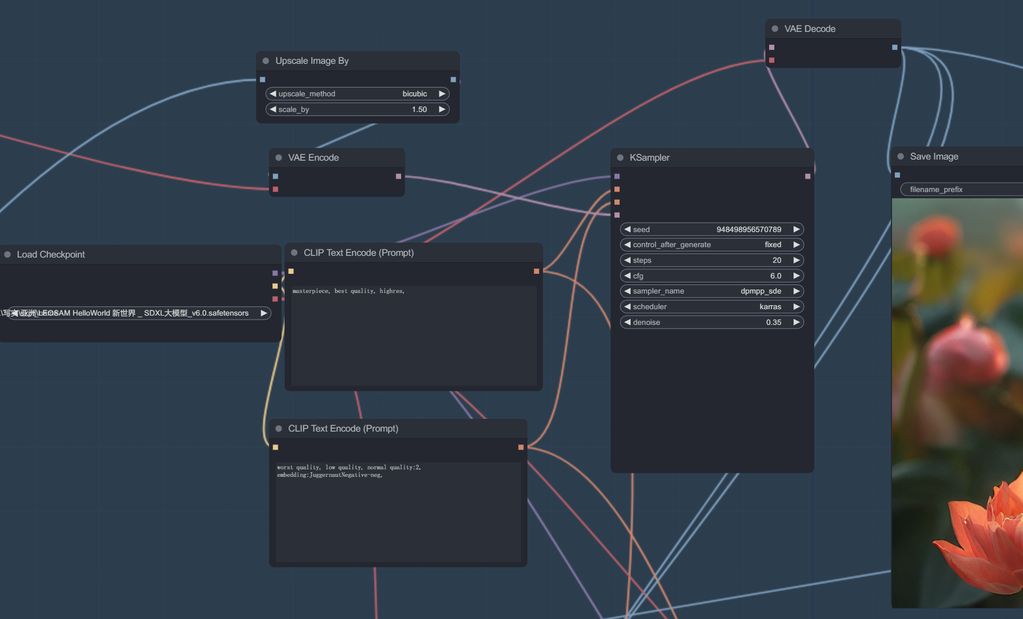
工作流的巧妙应用
在展示这些诗句的视觉化过程中,我采用了自己制作的工作流,其中包括:
- 输入阶段:使用接入语言大模型节点,让GLM4为我们创作诗句。

- 文生图处理:利用Kolors官方推荐的ComfyUI插件,进行初步的画面生成。

- 二次采样与细化:使用“大世界”模型进行二次采样,并利用Title Diffusion技术进行细化处理,同时完成放大。

- 细节修复与高清放大:针对初次生成中人物五官和细节的不足,进行修复和高清放大处理。

结果令人满意
通过这一系列的工作流程,最终我们得到了既能表达诗意,又高清且细节满满的画面。这不仅证明了Kolors模型的强大潜力,也展示了与我工作流结合的重要性。
视频分享与启发
如果你被这个视频启发,或者对文生图模型和工作流感兴趣,欢迎点赞、评论和分享。你的支持是我继续创作的动力。
话题标签:
- #文生图模型
- #古诗视觉化
- #创意工作流
- #技术与艺术的结合
好了,分享介绍就到这里,有什么疑问或者问题,可以留言交流哦~
关注我公众号(设计小站):sjxz00,获取更多AI辅助设计和设计灵感趋势。