5分钟阅读
细节拉满!FLUX输出极致质量图片
前言
今天继续聊flux,最近从国外的老哥那里得到启发,可以通过三步采样法,增加flux的出图质量,对于真实类图片,会有很大的提升,然后我再加入了自己的一些想法,形成了今天的工作流,整体的效果是细节拉满了。

然后,UltraRealistic lora 也更新到V2版本了。不过这次我没有用到这个LoRA。

再然后,最近也除了个Detail Daemon的节点,用于增加flux的出图细节。

对,我就是把这些串联到ComfyUI工作流中,结果让人惊喜~🐂🍺
先看效果
以下是采用这个工作流生成的图。
老农:

机械变色龙:

头戴鲜花的女人:

孔雀羽毛

小猫

工作流介绍
核心思路
核心是通过三步采样的方式,这个方法的原理好比,我们创作一副画:
如果是一次采样到位,就是给你一张白纸,从头到尾你一个设计师画完。那三步采样呢?分了几个人画,第一个人画个大概,第二个人基于前一个人画一点,然后到你手上,有了一个基础,你在上面加细节。自然这样的画作细节会更加丰富,缺点就是灵气不够~🥱。
模型加载
我们使用gguf模型即可,我这里还加上真实类Aesthetic Amateur 的LoRA,这个LoRA已经迭代到2.0版本了,值得一试。如果要生成其他风格的图片,如亚洲脸孔,汉服之类的,也可以把LoRA串联起来。

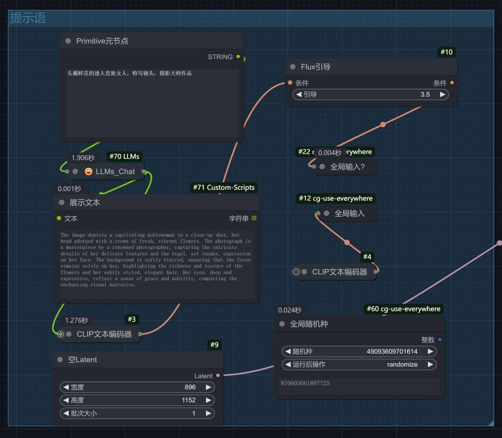
提示语
使用大模型帮助我完善提示词:

第一次采样
这步骤参数看图。

第二次采样
基于第一次采样。

第三次采样
在第二次采样的基础上,使用放大模型,然后在编码传入,这个比较关键。

加细节
采样完了,还没完,继续加入一个细节节点。插件名称是:Detail Daemon,这个是细节魔鬼~😂。
如果是人像,detail amount不要设置太高,不然会出现斑点。

出图
最后看成品图,放大的效果也很好。
工作流获取
后台私信【工作流】即可获取地址。
更多 AI 辅助设计和设计灵感趋势,请关注公众号(设计小站):sjxz00。