5分钟阅读
视频素材自由了?AI一键音视频工作流
前言
大家应该都知道,前天,6月5日,赛博佛祖stability.ai把音频模型Stable Audio Open开源了。

Stable Audio Open 允许任何人通过简单的文本提示生成长达 47 秒的高质量音频数据。经过专业训练后,它非常适合创建鼓点、乐器重复乐段、环境音、拟音录音和其他用于音乐制作和声音设计的音频样本。
那么还没部署好的朋友,估计没有意识到这个模型的强大,这么说吧,之前应该有了结果SUNO吧?通过自然语言,就可以生成各种风格的音乐或者音效,Stable Audio Open也有同样的功效!

而我关注的是,能不能通过连接SVD还有Stable Audio Open,做一个音视频素材的工作流?答案是肯定的!而且,通过接入语言大模型,只需要我一句话就可以一起生成音视频并合成,风格很搭哦~🤣
先看看效果
以下效果未经剪辑,大家看看,标题就是我输出的提示语。
大海的黄昏
种子力量
亚特兰提斯
梵高的午夜咖啡厅
破茧成蝶
深邃星空
星际穿越
可爱小猫
圣诞节女孩
雨后街道
森林夏雨
盛开的玫瑰
沙尘暴
雪花
是不是音视频的调性都搭配上了?实话说,还是挺符合我的预期的。
工作流
这个工作流其实很简单,大脑是使用语言大模型节点,使用了我自己做的语言大模型节点,接收我的提示语,分别生成文生图提示语和音乐提示语,然后图片输入到SVD生成视频,最后通过合并音频的方式一起输出视频。
大语言处理

提示语:
# 任务
## 任务1:
作为提示生成器,我会给你一段文字,然后你详细描述与该文字匹配的图像,只能用一个回答。如果我用中文和你交流,请务必用英语回复。
## 任务2
同样根据我的上面的一段文字,描述一个音乐风格,需要匹配“任务1”生成的图像。
# 输出
最后输出两段文字:
<图像描述语>
:
<音乐描述语>
注意两段描述语用英文冒号“ : ” 隔开
# 示例
## 我的输入
希望
## 你的输出
A child standing in a field of sunflowers, looking up at the sky with outstretched arms. The sun is shining brightly, casting a warm glow over the scene. The sky is clear with just a few fluffy white clouds, and the sunflowers are tall and vibrant, reaching towards the sunlight. The child has a look of pure joy and wonder, symbolizing hope and endless possibilities. Butterflies can be seen fluttering around, adding to the sense of serenity and natural beauty. The entire scene conveys a strong sense of optimism and hope for the future.
:
Cheerful, uplifting acoustic folk music characterized by gentle guitar strumming, the bright sounds of a mandolin, and a light, breezy melody. The rhythm is steady and upbeat, fostering a sense of positivity and warmth. Occasional harmonica or violin accents add to the rustic, hopeful atmosphere. The overall sound is simple yet heartwarming, evoking the feeling of a sunny, hopeful day in nature.
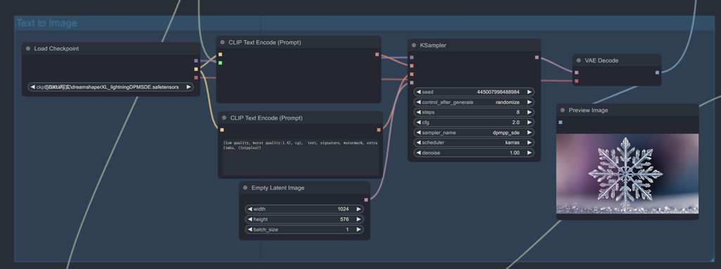
分割提示语

生成图片

生成音频

生成视频
SVD生成视频

合成输出
通过VHS音视频合并节点,合并输出。

这个工作流值得大家一试试,挺好玩的!
关注我公众号(设计小站):sjxz00,获取更多AI辅助设计和设计灵感趋势。