5分钟阅读
用我训练的FlUX LoRA和工作流做个治愈的图文吧
关于一键制作meme,一键制作海报,我之前也写过类似的文章了,感兴趣的朋友可以回顾一下:# 【AI辅助设计】一键类meme工作流。 今天我们来试试Flux模型的效果,然后为了更有感觉,我训练了一个圆珠笔画风格的LoRA,用于此流程的制作。
看看效果








工作流简介
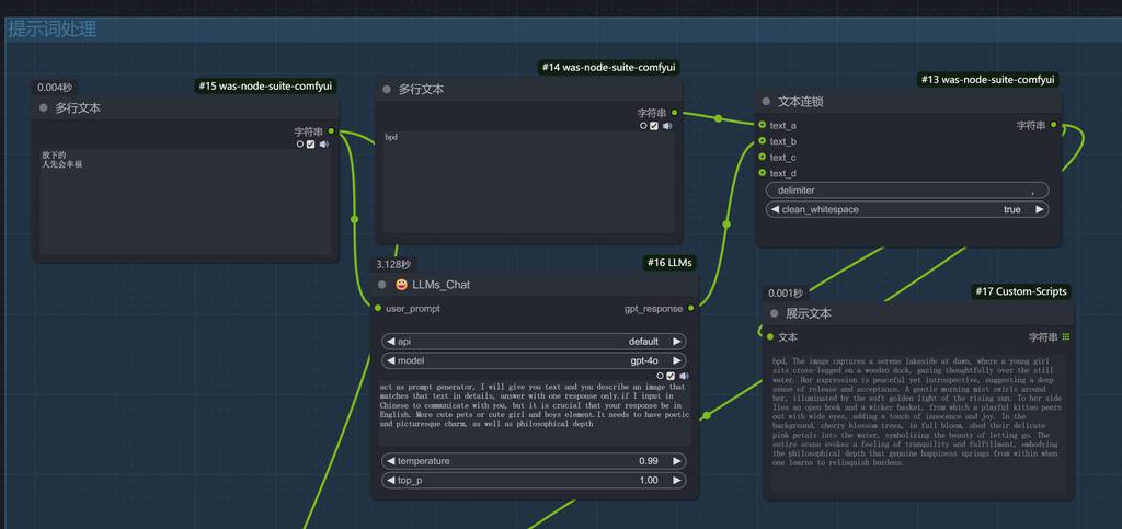
这个工作流相对简单,核心是Flux+LoRA工作流,通过gpt帮我写提示语,然后把主题拼合在图片上。
提示语
使用我的llm模型节点,可以轻松调用gpt-4o,当然,前提是你有API哦~
GPT提示语:
act as prompt generator, I will give you text and you describe an image that matches that text in details, answer with one response only.if I input in Chinese to communicate with you, but it is crucial that your response be in English. More cute pets or cute girl and boys element.It needs to have poetic and picturesque charm, as well as philosophical depth

gpt会根据我输入的主题,帮我描述画面。
flux+lora出图
流程很简单,用了fp8的模型,加上我的训练的LoRA。LoRA名称是:圆珠笔画,可以在哩布哩布上找到。

拼合文字
使用了comfyroll的文字覆盖节点,设定字体和文字大小、颜色,即可。

好了,这是一个相对比较简单的meme制作工作流,比起我之前那些工作流简易很多。主要也是验证我的训练的LoRA,欢迎大家使用~😂。
更多 AI 辅助设计和设计灵感趋势,请关注公众号(设计小站):sjxz00。