5分钟阅读
聊聊最近的FLUX模型还有生态等
最近又开始关注文生图模型方面的ComfyUI工作流了,把近期的FLUX模型和先对应的controlnet生态做了一些初步的测试,今天只讲心得和体会,不是最新的消息,更多是回顾与总结,如有错漏还请指正!
关于FLUX模型
最新版本
目前FLUX模型已经进化到FLUX-1.1-Pro版本了,可惜该版本只支持API方式调用,黑森林并没有公布开源的模型权重。

官方的合作渠道有:freepik、replicate、together、fal,感兴趣的朋友,可以注册这几个网站账号,个人推荐replicate,相对来说价格便宜(0.04美元/张),而且还有其他模型以及ComfyUI工作流直接调用。

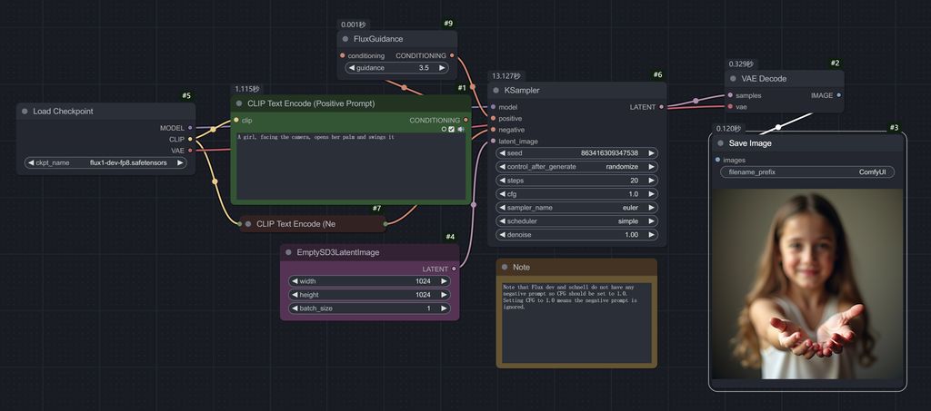
满血版DEV
家用机就不建议上DEV了😂
满血版当然效果最好,但是不是一般机器能跑的动的,对内存和显存占用都极高,即使家用机顶配4090,如果搭配Ollama反推和controlnet模型,也是卡的一动不动的,完全发挥不了工作流的优势。
量化模型
FP8 模型
量化模型,明显降低了FLUX出图的资源占用,个人建议直接无脑ComfyUI官方的FP8模型即可,流程简单,效果跟满血版的dev相差不大。

GGUF
GGUF的效果也很优秀,效果比FP8稍微差点,尤其是对提示语的理解和细节延展方面。有网友反馈对手部的出图,容易崩坏。

如果资源16G以上显存,还是老实用FP8,这样出图质量有保障。
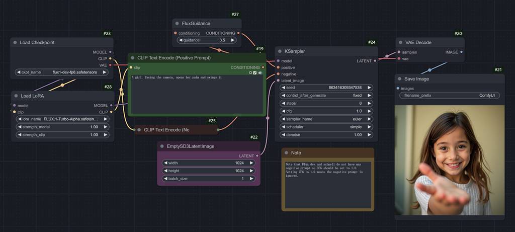
加速LoRA模型
加速模型就是字节和阿里妈妈出的加速LoRA模型,都可以实现8步出图,支持满血版的dev、fp8、gguf模型。我只测试了阿里妈妈的turbo-alpha加速LoRA,快确实很快,相对质量的损失还是不少的,个人建议,如果显存不是特别紧张,还是无脑FP8😂。

flux.1-lite-8B-alpha
由Freepik公司研发,对flux.1的一个裁剪量化模型,资源占用很少,速度不算快,质量还需要代入到更多场景进一步验证。


关于生态
controlnet
SDXL时代的辉煌离不开controlnet生态!目前来看,FLUX的生态依然没达到sdxl时代的繁荣,但逐渐也出现了可用的controlnet模型。
个人建议,depth、canny、openpose,就直接用
FLUX.1-dev-ControlNet-Union-Pro,简单,省事,效果也很好。


IPAdater
由XLabs-AI训练,目前效果一般,没有sdxl时代那种得心应手的感觉,还需要再进化。


换脸Pulid
对于虚拟摄影,换脸是常用的工作流节点。sdxl的换脸有instantID、Pulid等等,效果都不错,而FLUX的Pulid,效果还需要进化,主要是换脸后的画面精度还不太够。

LoRA
这个就不展开说了,随便在C站、L站,搜索就有一堆了。现在训练也变得非常简单。感兴趣的可以看我之前的文章:# 【AI辅助设计】没错!训练FLUX LoRA就这么简单!
其他
其他的工作流常用的反推、抠图等,这放在sdxl时代的是一致的,可以通用。
写在最后
我确实很久没关注过ComfyUI文生图方面的AI技术了,主要是觉得flux的生态没起来,ComfyUI的工作流也还是受限的,许多玩法跟sdxl时代的相差不大。 现在Flux的生态也慢慢好起来,后面我估计会更新一波工作流,看怎么为设计赋能!
文中的观点,基于一些资料搜索和本人实测,未必准确,各位看官还需结合实际去实践哈~
更多 AI 辅助设计和设计灵感趋势,请关注公众号(设计小站):sjxz00。